إنشاء وتصميم قاعدة بيانات احترافية باستخدام sql server

وصف الخدمة

هل تحتاج قاعدة بيانات لشركتك.
أقدم خدمة احترافية لإنشاء وتصميم قواعد البيانات باستخدام Microsoft SQL Server بطريقة منظمة وفعّالة تساعدك على إدارة بياناتك بسهولة وكفاءة.
سواء كنت تحتاج قاعدة بيانات لمشروع تجاري، نظام إداري، موقع إلكتروني أو تطبيق، سأقوم بتصميم قاعدة بيانات متكاملة تلبي احتياجاتك.

تشمل الخدمة:
تصميم هيكل قاعدة البيانات (Database Schema) بناءً على متطلبات المشروع

إنشاء الجداول (Tables) مع تحديد أنواع البيانات (Data Types) والقيود (Constraints) المناسبة

إعداد العلاقات (Relationships) بين الجداول لضمان تكامل البيانات

إنشاء الفهارس (Indexes) لتحسين سرعة وأداء الاستعلامات

كتابة أوامر SQL الأساسية مثل:
SELECT – INSERT – UPDATE – DELETE

استعلامات SQL تتضمن شروط (WHERE / CASE / IF) لمعالجة البيانات حسب متطلبات النظام.

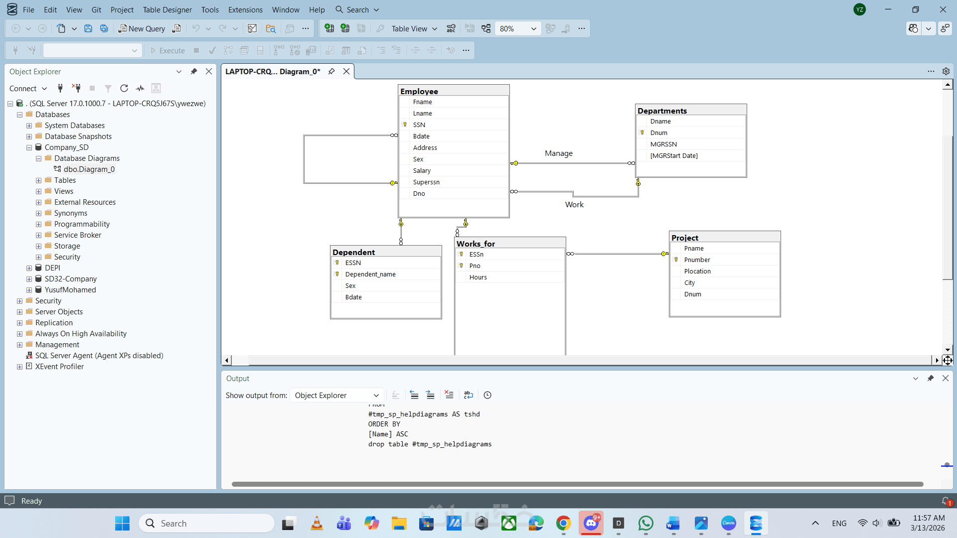
انشاء مخطط ERD يوضح تصميم القاعدة

تسليم ملف SQL Script جاهز للتنفيذ على Microsoft SQL Server

ملاحظة:
تشمل هذه الخدمة تصميم وإنشاء حتى 5 جداول داخل قاعدة البيانات.


مميزات الخدمة

تصميم احترافي ومنظم

بناء جداول ذكية وعلاقات (ERD) متينة تمنع تكرار البيانات.

سرعة في التنفيذ

تسليم كامل خلال الوقت المحدد مع ضمان كفاءة الأداء.

قابلية التوسع مستقبلاً

هيكلية مرنة تسمح بإضافة مميزات وتطوير النظام مستقبلاً.

دعم فني وتعديلات عند الحاجة

متابعة مستمرة وتعديلات دقيقة حتى رضاك التام عن الخدمة.


معرض الاعمال


ما الذي ستستلمه

ملف SQL جاهز للتنفيذ على SSMS

ملف SQL جاهز لإنشاء قاعدة البيانات وتنفيذها بسهولة

قاعدة بيانات مصممة بشكل منظم

قاعدة بيانات منظمة مع جداول وعلاقات واضحة

الاستعلامات الأساسية لإدارة البيانات

(SELECT – INSERT – UPDATE – DELETE)

توثيق بسيط يوضح بنية الجداول والعلاقات

ملف يشرح بنية الجداول والعلاقات بشكل مبسط

مخطط ERD

يوضح تصميم القاعدة في (صورة او PDF)

شراء الخدمة

سعر الخدمة
$5.00
تطويرات اختيارية

انشاء 10 جداول 

  • 5 دولار
  • يوم واحد

انشاء 15 جدول 

  • 10 دولار
  • يوم واحد

بطاقة الخدمة

بطاقة الخدمة

شراء الخدمة

سعر الخدمة
$5.00
تطويرات اختيارية

انشاء 10 جداول 

  • 5 دولار
  • يوم واحد

انشاء 15 جدول 

  • 10 دولار
  • يوم واحد