وصف الخدمة

هل لديك فكرة مشروع وتبحث عن بداية صحيحة بدون أخطاء مكلفة لاحقًا؟

أقدّم لك خدمة تصميم وتجهيز قاعدة بيانات احترافية لأي نوع مشروع، مبنية على أفضل الممارسات الهندسية، لتكون منظمة، واضحة، وقابلة للتطوير والتوسّع مستقبلًا.

سأقوم بتحليل فكرتك وفهم متطلباتك، ثم بناء هيكل قاعدة بيانات منطقي يسهّل عليك أو على أي مبرمج البدء بالتنفيذ بثقة وسلاسة.

أصمّم قواعد بيانات للأنظمة الإدارية، المتاجر الإلكترونية، الأنظمة المالية والتعليمية، ومنصات SaaS وغيرها.

أعمل على قواعد البيانات العلائقية مثل MySQL وPostgreSQL وSQL Server وSQLite وOracle، وكذلك قواعد البيانات غير العلائقية مثل MongoDB وFirebase وRedis، حسب طبيعة المشروع.

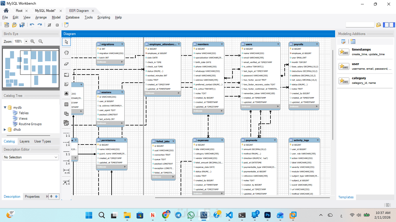
التسليم يكون على شكل مخطط ERD احترافي مع توضيح العلاقات والبنية العامة، وقابل للتحويل مباشرة إلى كود أو Migrations عند الحاجة.

الخدمة مخصصة لتصميم قاعدة البيانات فقط ولا تشمل برمجة النظام.


مميزات الخدمة

تحليل عميق للفكرة

أقوم بدراسة فكرتك وفهم أهداف المشروع وطريقة العمل بشكل واضح قبل البدء، لضمان أن تصميم قاعدة البيانات يعكس احتياجاتك الحقيقية بدقة.

تصميم هيكل قاعدة بيانات احترافي

إنشاء جداول منظمة وعلاقات صحيحة بين البيانات وفق أفضل الممارسات، مع مراعاة الأداء، التوسع، وسهولة التطوير مستقبلًا.

مخطط ERD واضح

تسليم مخطط يوضّح شكل الجداول والعلاقات بينها بشكل بصري، ليساعدك أو أي مبرمج على فهم النظام بسرعة.

جاهزية للتنفيذ مباشرة

تقديم تصميم عملي قابل للتنفيذ، مع إمكانية تسليم ملف SQL لإنشاء قاعدة البيانات بسهولة دون تعقيد.


ما الذي ستستلمه

مخطط ERD لقاعدة البيانات

تسليم مخطط يوضح جميع الجداول والعلاقات بينها بشكل بصري ومنظم ليسهّل فهم هيكل قاعدة البيانات.

ملف SQL لإنشاء قاعدة البيانات

تسليم ملف SQL يحتوي على أوامر إنشاء الجداول والعلاقات لتتمكن من إنشاء القاعدة مباشرة.

توثيق هيكل قاعدة البيانات

ملف يحتوي على شرح مختصر لكل جدول ووظيفته والعلاقات المرتبطة به.

تعديلات حتى رضا العميل

إجراء التعديلات المطلوبة على التصميم حسب ملاحظات العميل لضمان الرضا التام.

حجم قاعدة البيانات في الخدمة الأساسية

تصميم قاعدة بيانات تحتوي على حتى 8 جداول (Tables) كحد أقصى.
تحديد العلاقات بين الجداول (One-to-One / One-to-Many / Many-to-Many).
إنشاء مخطط ERD احترافي يوضح الكيانات والعلاقات.
كتابة ملف SQL جاهز لإنشاء القاعدة مباشرة.
توثيق مختصر يشرح وظيفة كل جدول والعلاقات المرتبطة به.


معرض الأعمال

شراء الخدمة

سعر الخدمة
$20.00

بطاقة الخدمة

بطاقة الخدمة

شراء الخدمة

سعر الخدمة
$20.00

كلمات مفتاحية