تصميم وإنشاء قاعدة بيانات SQL احترافية ومتكاملة

وصف الخدمة

هل تحتاج إلى قاعدة بيانات قوية ومنظمة لمشروعك؟

أقدّم لك خدمة تصميم وإنشاء قاعدة بيانات SQL Server باحترافية عالية، مناسبة لمواقع الويب، تطبيقات الموبايل، والأنظمة الإدارية، مع مراعاة أفضل ممارسات التصميم لضمان الأداء العالي وسهولة التطوير والتوسع مستقبلًا.

سأقوم بتحليل فكرة مشروعك وتحويلها إلى قاعدة بيانات منظمة تعتمد على العلاقات الصحيحة بين الجداول (Normalization) مع إنشاء المفاتيح الأساسية والخارجية لضمان سلامة البيانات.


مميزات الخدمة

تصميم احترافي لقاعدة البيانات

يتم تصميم القاعدة بطريقة منظمة تسهّل الفهم والتطوير وتقلل الأخطاء مستقبلًا.

علاقات صحيحة بين الجداول (ERD)

ربط الجداول باستخدام Primary & Foreign Keys لضمان ترابط البيانات بشكل سليم.

منع تكرار البيانات (Normalization)

تنظيم البيانات بطريقة تقلل التكرار وتحافظ على دقة وسلامة المعلومات.

سكربت SQL جاهز للتنفيذ

تستلم ملف SQL يمكنك تشغيله مباشرة على SQL Server بدون أي إعدادات إضافية.

أداء عالي وسرعة في الاستعلامات

تصميم يراعي الأداء الجيد وسرعة استرجاع البيانات.

قابلية التوسع مستقبلًا

القاعدة مصممة بحيث يمكن إضافة جداول أو خصائص جديدة بسهولة.

مناسبة لجميع أنواع المشاريع

صالحة لمواقع الويب، تطبيقات الموبايل، الأنظمة الإدارية، ومشاريع التخرج.


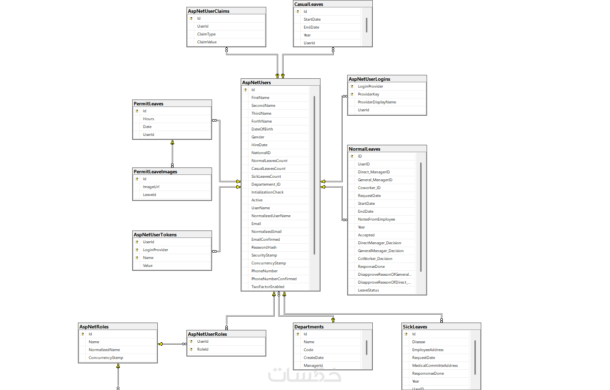
معرض الأعمال


ما الذي ستستلمه

تصميم احترافي لقاعدة بيانات SQL متوافق مع فكرة المشروع
إنشاء قاعدة بيانات تحتوي على حتى 7 جداول منظمة بالكامل
تطبيق قواعد تنظيم البيانات (Normalization) لمنع التكرار
ملف SQL Script كامل وجاهز للتنفيذ على SQL Server
قاعدة بيانات قابلة للتطوير والتعديل مستقبلًا
توضيح مبسّط لهيكل القاعدة والعلاقات بين الجداول
إمكانية إضافة ERD Diagram كخدمة إضافية عند الطلب
دعم فني بعد التسليم لأي استفسار أو تعديل بسيط

شراء الخدمة

سعر الخدمة
$10.00
تطويرات اختيارية

إضافة 3 جداول اضافية

  • 5 دولار
  • يوم واحد

تحسين أداء قاعدة البيانات (Indexes)

  • 5 دولار
  • يوم واحد

تعديلات اضافية حسب الطلب

  • 5 دولار
  • يوم واحد

رفع قاعدة البيانات علي السيرفر

  • 5 دولار
  • يوم واحد

بطاقة الخدمة

بطاقة الخدمة

شراء الخدمة

سعر الخدمة
$10.00
تطويرات اختيارية

إضافة 3 جداول اضافية

  • 5 دولار
  • يوم واحد

تحسين أداء قاعدة البيانات (Indexes)

  • 5 دولار
  • يوم واحد

تعديلات اضافية حسب الطلب

  • 5 دولار
  • يوم واحد

رفع قاعدة البيانات علي السيرفر

  • 5 دولار
  • يوم واحد