وصف الخدمة

هل تواجه صعوبة في تنظيم بياناتك أو ربط الجداول بطريقة صحيحة للتحليل؟

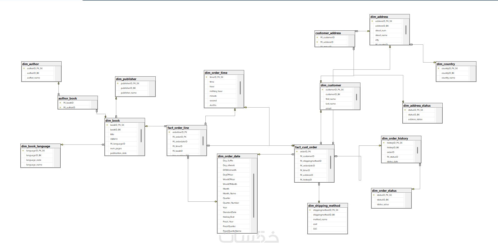
أقدم لك خدمة احترافية في تصميم Data Modeling باستخدام أفضل النماذج مثل:
Star Schema - Snowflake Schema - Galaxy Schema - ERD

سأقوم بتحويل بياناتك من شكل غير منظم إلى نموذج بيانات احترافي يعتمد على Fact & Dimension Tables، مما يسهل التحليل ويحسن أداء التقارير داخل Power BI أو أي أداة تحليل.

تشمل الخدمة:

تحليل البيانات الحالية وفهم العلاقات بينها
تصميم Data Model احترافي مناسب لنوع البيانات
تقسيم البيانات إلى Fact & Dimension Tables
إنشاء العلاقات (Relationships) بشكل صحيح
تحسين هيكل البيانات لسهولة التحليل
تجهيز النموذج للاستخدام في Power BI أو Tableau
تطبيق أفضل ممارسات Data Warehouse Modeling

الأدوات المستخدمة:
SQL - Power BI - Excel

نطاق الخدمة الأساسية:
حتى 5 جداول
حتى 10000 صف لكل جدول
Star أو Snowflake Schema
تصميم ERD كامل+ Optmization
جاهز للاستخدام في Power BI


مميزات الخدمة

مميزات

تصميم احترافي مطابق لمعايير Data Warehousing
إنشاء Relationships بشكل صحيح بين الجداول
تحسين أداء التقارير (Performance Optimization)
تحسين سرعة وأداء التقارير
تنظيم البيانات بشكل يسهل التحليل
بناء أساس قوي لأي Dashboard
تجهيز البيانات للاستخدام في Power BI أو Tableau
التزام كامل بموعد التسليم
تنفيذ التعديلات المطلوبة


معرض الأعمال


ما الذي ستستلمه

ما الذي ستحصل عليه (Deliverables)

تصميم Data Model واضح ومنظم (Star Schema Diagram أو Structure)
شرح للعلاقات بين الجداول (Relationships)
ملف أو نموذج يوضح شكل البيانات بعد التنظيم
تحسين هيكلة البيانات لتكون جاهزة للتحليل
توصيات لتحسين الأداء (إن لزم)

شراء الخدمة

سعر الخدمة
$20.00
تطويرات اختيارية

حتي 8 جداول حتي 30000 صف لكل جدول Star / Snowflake / Galaxy Schema تصميم كامل + Optmization 

  • 15 دولار
  • يومين

بطاقة الخدمة

بطاقة الخدمة

شراء الخدمة

سعر الخدمة
$20.00
تطويرات اختيارية

حتي 8 جداول حتي 30000 صف لكل جدول Star / Snowflake / Galaxy Schema تصميم كامل + Optmization 

  • 15 دولار
  • يومين