وصف الخدمة

هل تحتاج إلى قاعدة بيانات قوية ومنظمة من البداية؟
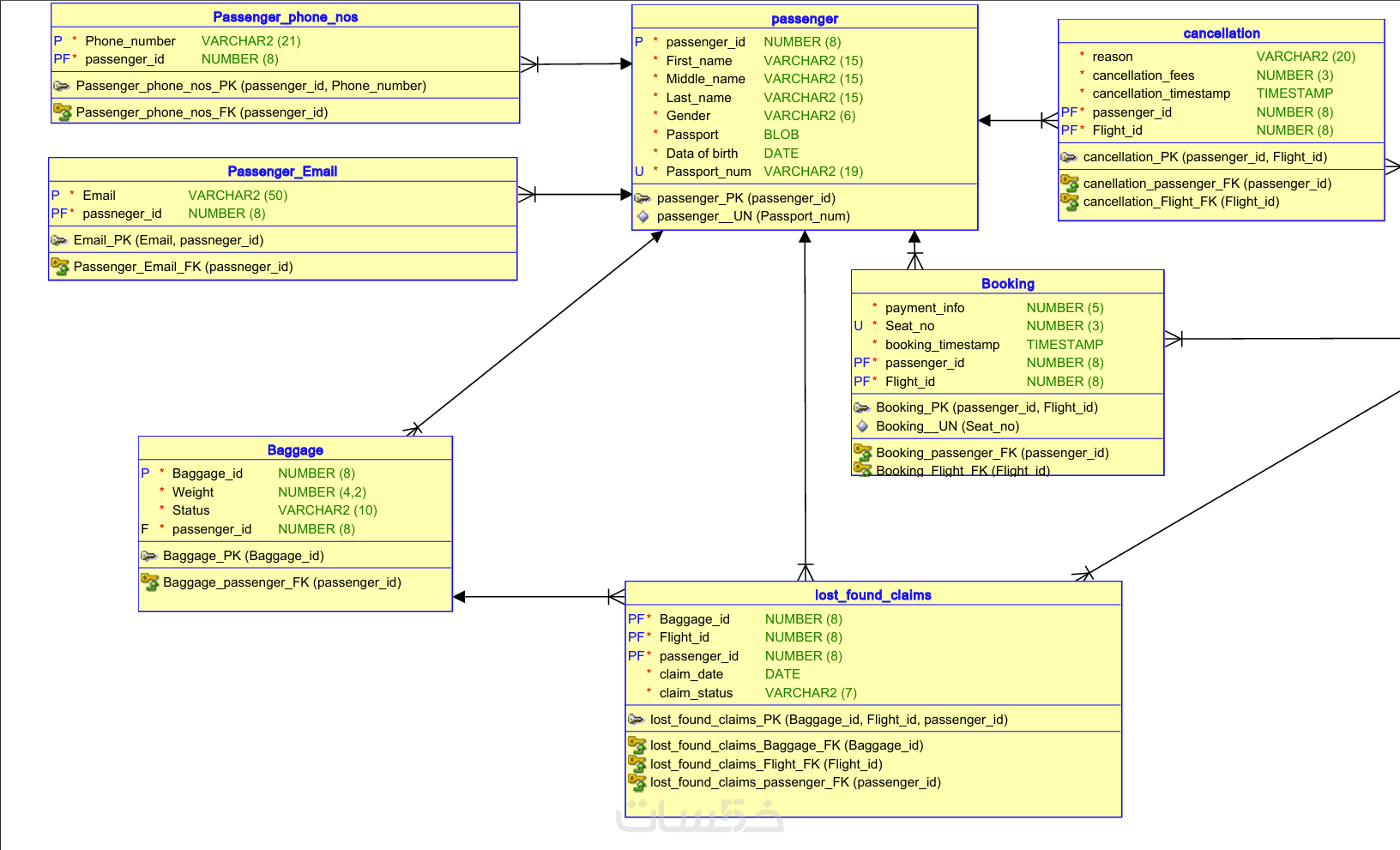
أقدّم لك خدمة تصميم مخطط الكيانات والعلاقات (ERD) بشكل احترافي يساعدك على بناء قاعدة بيانات سليمة، قابلة للتوسع، وسهلة التنفيذ لاحقًا.

الخدمة مناسبة لمن ؟
مناسبة لمشاريع تطبيقات الويب

- مناسبة لمشاريع
- تطبيقات الموبايل
- مناسبة للأنظمة الإدارية (Administrative Systems)
- مناسبة لأي نظام يعتمد على قواعد بيانات علائقية (Relational Databases)

الخدمة الأساسية تشمل تصميم ERD لقاعدة بيانات تحتوي على حتى 6 جداول مع توضيح العلاقات بينها وفق أفضل الممارسات.


مميزات الخدمة

- ما الذى يميز خدمتنا ؟

- إعداد مخطط الكيانات والعلاقات (ERD) بشكل احترافي
- تحليل متطلبات المشروع Business Requirements وتحويلها إلى نموذج ERD واضح ومنظم
- تصميم ERD باستخدام أدوات متخصصة مثل draw.io (أو dbdiagram.io حسب الطلب)
- تحديد الكيانات (Entities) والسمات (Attributes) بدقة
- توضيح العلاقات بين الجداول ونوعها (1-1 / 1-M / M-M)
- تصميم الجداول والعلاقات بما يتوافق مع قواعد Database Design
- تصميم قابل للتنفيذ على قواعد البيانات العلائقية
- مرونة في SQL و Data Modeling
- تصميم نظيف، منظم، وسهل الفهم
- سرعة في التنفيذ مع مرونة في التعديل حسب احتياج المشروع


ما الذي ستستلمه

- نتائج الخدمة :

- مخطط ERD احترافي (صورة أو PDF)
- عدد الجداول: حتى 6 جداول
- توضيح المفاتيح الأساسية (Primary Keys)
- توضيح العلاقات بين الجداول
- تصميم جاهز للتنفيذ البرمجي
- امكانية التعديل: متاح التعديل مرة واحدة بعد التسليم


معرض الأعمال

شراء الخدمة

سعر الخدمة
$5.00
تطويرات اختيارية

اضافة خمس جداول جديدة بعلاقتهم 

  • 5 دولار
  • يوم واحد

تحويل ERD الى Schema احترافى(Mapping & Normalization)

  • 15 دولار
  • 3 أيام

انشاء قاعدة البيانات باستخدامSQL(SQL Script)

  • 10 دولار
  • يومين

ادخال بيانات المشروع الأصلية الى ال Database حتى 500 سجل

  • 5 دولار
  • يوم واحد

تسليم نسخة احطياطية من قاعدة البيانات(Backup of Database)

  • 5 دولار
  • يوم واحد

بطاقة الخدمة

بطاقة الخدمة

شراء الخدمة

سعر الخدمة
$5.00
تطويرات اختيارية

اضافة خمس جداول جديدة بعلاقتهم 

  • 5 دولار
  • يوم واحد

تحويل ERD الى Schema احترافى(Mapping & Normalization)

  • 15 دولار
  • 3 أيام

انشاء قاعدة البيانات باستخدامSQL(SQL Script)

  • 10 دولار
  • يومين

ادخال بيانات المشروع الأصلية الى ال Database حتى 500 سجل

  • 5 دولار
  • يوم واحد

تسليم نسخة احطياطية من قاعدة البيانات(Backup of Database)

  • 5 دولار
  • يوم واحد