وصف الخدمة

أقدم خدمة تصميم وتنفيذ قواعد بيانات احترافية تناسب مشاريع الويب والتطبيقات، مع كتابة استعلامات SQL دقيقة ومنظمة.
أهتم بتحليل المتطلبات، تنظيم الجداول، العلاقات، وتحسين الأداء، مع تسليم ملفات جاهزة للاستخدام والتعديل.
السعر المعروض يشمل:
تحليل متطلبات قاعدة البيانات
تصميم حتى 5جداول مع العلاقات الأساسية
كتابة استعلامات SQL الأساسية (CRUD)
تسليم ملف SQL جاهز للتشغيل
تعديل واحد بعد التسليم.


مميزات الخدمة

*تصميم قاعدة بيانات منظمة وقابلة للتوسع
*كتابة SQL نظيف ومحسن للأداء
*دقة في تحليل المتطلبات وفهم احتياج المشروع
*التزام كامل بموعد التسليم
*تواصل مستمر مع العميل طوال التنفيذ
*مناسبة لمشاريع الويب والتطبيقات


ما الذي ستحصل عليه؟

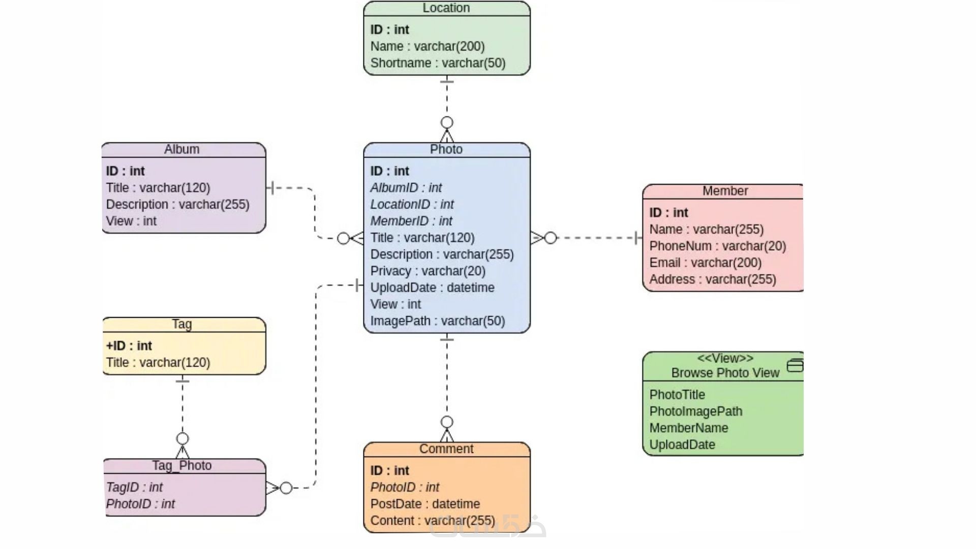
*تصميم الجداول والعلاقات (ERD) بشكل احترافي
*إنشاء قاعدة بيانات كاملة وجاهزة للاستخدام
*كتابة استعلامات SQL الأساسية (CRUD)
*تعديلات حتى الوصول للنتيجة المطلوبة


التقنيات المستخدمة

PostgreSQL
MySQL
MongoDB (عند الطلب)
SQL / NoSQL


معرض الأعمال

شراء الخدمة

سعر الخدمة
$15.00
تطويرات اختيارية

زيادة 2 جدول 

  • 5 دولار
  • يوم واحد

كتابته queries 10  متقدمة

  • 10 دولار
  • يوم واحد

تسليم ملف ال SQL جاهز للتطوير والتعديل

  • 5 دولار

بطاقة الخدمة

بطاقة الخدمة

شراء الخدمة

سعر الخدمة
$15.00
تطويرات اختيارية

زيادة 2 جدول 

  • 5 دولار
  • يوم واحد

كتابته queries 10  متقدمة

  • 10 دولار
  • يوم واحد

تسليم ملف ال SQL جاهز للتطوير والتعديل

  • 5 دولار