وصف الخدمةبرمجة متحكم منطقي PLC من شركة Rockwell Automation

Allen-Bradley PLC Programming (Ladder Logic / Function Block)


مميزات الخدمة

مميزات الخدمة

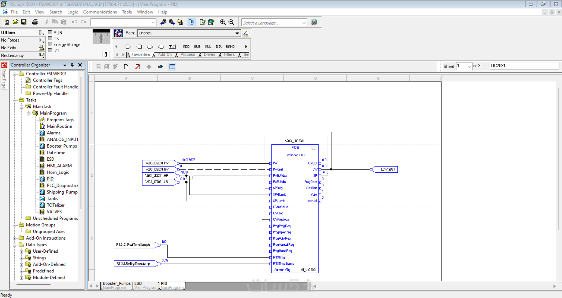
أقدّم خدمة برمجة وتعديل ومراجعة برامج PLC من شركة Allen-Bradley باستخدام
Ladder Logic (LD) أو Function Block Diagram (FBD) وفق أفضل الممارسات الهندسية.

بخبرة تزيد عن 12 سنة في أنظمة التحكم الصناعية بقطاعات النفط والغاز والطاقة، أضمن لك برنامج PLC منظم، موثوق، وسهل الصيانة، وقابل للتوسع مستقبلاً.

تشمل الخدمة:
برمجة PLC من الصفر حسب Control Philosophy
تعديل أو تحسين برنامج موجود
كتابة Logic احترافي
تنظيم البرنامج (Routines – AOIs – Tags – Comments)
دعم Ladder Logic و Function Block Diagram
اختبار البرنامج (Simulation / Logic Check)
توثيق واضح للبرنامج لتسهيل التشغيل والصيانة

أنواعPLC:

ControlLogix
CompactLogix

مناسب لـ:
محطات الطاقة
محطات النفط والغاز
محطات ضخ ومعالجة المياة
مصانع وعمليات صناعية
أنظمة Utilities
مشاريع جديدة أو تطوير أنظمة قديمة

لماذا تختارني

خبرة ميدانية حقيقية (Commissioning & Startup)
التزام بالمعايير الصناعية
كود نظيف وسهل الفهم
دعم فني وتواصل واضح

كيفية احتساب سعر الخدمة

يتم احتساب سعر الخدمة بناء على عدد المخلات والمخرجات Number of inputs and outputs
السعر لكل Input أو Output


ما الذي ستستلمه

ما الذي ستستلمه

سوف تستلم الآتي
1- برنامج PLC منظم وسهل في عملية Troubleshooting وقابل للتعديل مستقبلا من قبل العميل
1- I/O Assignment Document
2- Control Philosophy
3- Cause and Effect Matrix (C&EM)


معرض الأعمال

شراء الخدمة

سعر الخدمة
$5.00

بطاقة الخدمة