وصف الخدمة

أأقدّم لك خدمة إنشاء شات بوت بالذكاء الاصطناعي احترافي مخصص لاحتياجات مشروعك، مع ربطه بأنظمة الأتمتة عبر n8n لبناء Workflows ذكية وتنفيذ العمليات بشكل تلقائي بدون تدخل يدوي.

يمكن استخدام البوت لخدمة العملاء، الرد التلقائي، استقبال الطلبات، تنفيذ الإجراءات، الربط مع APIs، إرسال إشعارات، أو تشغيل عمليات كاملة حسب الشروط والأحداث.

أعمل على تصميم الحل بشكل عملي وقابل للتوسعة، مع تنظيم تدفق المحادثات والـ workflows بطريقة واضحة وقابلة للتطوير لاحقًا.

الخدمة الأساسية تشمل:

إنشاء شات بوت واحد بسيط

تصميم حتى 5 سيناريوهات محادثة

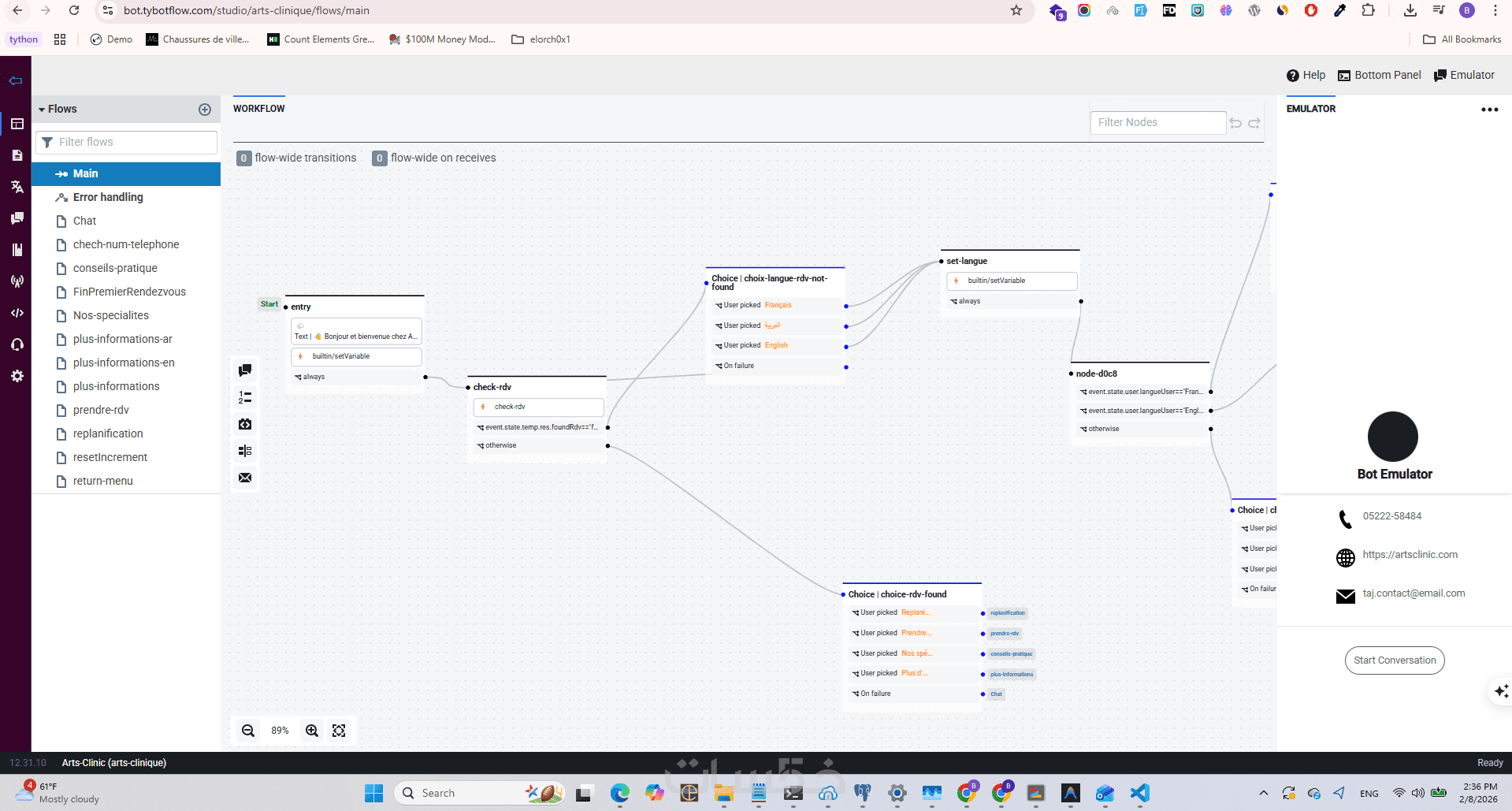
بناء Workflow واحد على n8n (حتى 10 nodes)

ربط API أو Webhook واحد

اختبار وتشغيل البوت قبل التسليم

مناسب لـ: المواقع، المتاجر، SaaS، واتساب/تيليجرام، الأنظمة الداخلية، وخدمات الدعم الفني.


مميزات الخدمة

إنشاء شات بوت ذكي مخصص

تصميم وبناء روبوت محادثة AI حسب سيناريوهات مشروعك وحالات الاستخدام.

بناء Workflows على n8n

إنشاء تدفقات أتمتة لربط البوت مع قواعد البيانات و APIs والتطبيقات المختلفة.

ربط Webhooks و APIs

توصيل البوت مع أي خدمة خارجية لإرسال واستقبال البيانات تلقائيًا.

سيناريوهات محادثة احترافية

تصميم تدفق محادثات منظم (Flows) لتجربة مستخدم واضحة وفعالة.

أتمتة العمليات المتكررة

تحويل المهام اليدوية إلى عمليات تلقائية بالكامل.

اختبار وتشغيل فعلي

اختبار البوت والـ workflows والتأكد من عملها قبل التسليم.

قابلية التوسعة لاحقًا

بنية قابلة للتطوير لإضافة مزايا أو تكاملات مستقبلية.


معرض الأعمال


ما الذي ستستلمه

شات بوت جاهز للعمل

بوت ذكاء اصطناعي مُعد ومضبوط حسب المتطلبات وسيناريوهات الاستخدام المتفق عليها.

ملف Workflow كامل على n8n

تدفق أتمتة مُنشأ وجاهز للاستيراد أو التشغيل مباشرة على خادمك.

إعداد Webhooks وعمليات الربط

روابط Webhook وتكاملات APIs مهيأة ومختبرة.

مخطط تدفق المحادثة

شرح منظم لسيناريو المحادثات ومسارات التنفيذ.

ملفات التكوين والإعدادات

شرح منظم لسيناريو المحادثات ومسارات التنفيذ.

فيديو أو شرح خطوات التشغيل

توضيح عملي لكيفية تشغيل النظام واختباره.

اختبار نهائي قبل التسليم

تشغيل تجريبي والتأكد من عمل البوت والـ workflows بدون أخطاء.

شراء الخدمة

سعر الخدمة
$25.00
تطويرات اختيارية

تطوير workflow متقدم على حسب الإحتياج العميل بالضبط

  • 20 دولار
  • يوم واحد

ربط بوت مع واتساب API و تلغرام

  • 10 دولار
  • يوم واحد

إنشاء داشبورد لتتبع العملاء 

  • 25 دولار
  • 3 أيام

بطاقة الخدمة

بطاقة الخدمة

شراء الخدمة

سعر الخدمة
$25.00
تطويرات اختيارية

تطوير workflow متقدم على حسب الإحتياج العميل بالضبط

  • 20 دولار
  • يوم واحد

ربط بوت مع واتساب API و تلغرام

  • 10 دولار
  • يوم واحد

إنشاء داشبورد لتتبع العملاء 

  • 25 دولار
  • 3 أيام

كلمات مفتاحية