وصف الخدمة

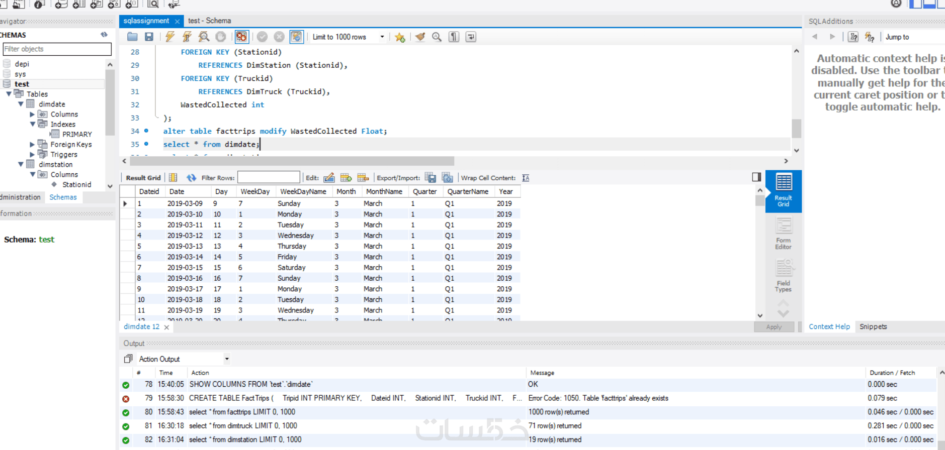
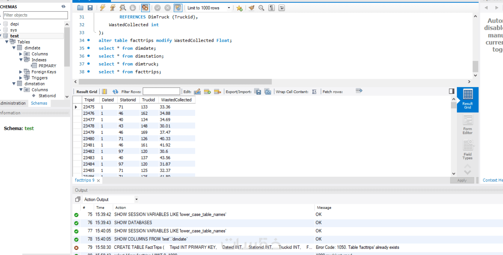
أقوم بتحليل بياناتك وتصميم Data Warehouse باستخدام أسلوب Star Schema مع إنشاء جداول Fact و Dimension بشكل احترافي باستخدام SQL.

1) عدد الجداول

جدول الحقائق: 1 جدول رئيسي

يحتوي على البيانات الكمية مثل المبيعات، الكميات، الأسعار، الخصومات.

(جداول الأبعاد): 4–6 جداول

مثال: جدول العملاء (Customers)، جدول المنتجات (Products)، جدول الوقت/التاريخ (Date/Time)، جدول الفئة (Category)، جدول الموقع (Location) إذا لزم الأمر.

المجموع التقريبي: 5–7 جداول

2) عدد الاستعلامات الأساسية (SQL Queries)

استخراج البيانات من CSV: 2–3 استعلامات.

تنظيف وتحويل البيانات: 5–10 استعلامات.

تحليل البيانات: 5–10 استعلامات حسب حجم البيانات والعمليات المطلوبة.

3) حجم البيانات

إذا كانت ملفات CSV صغيرة (أقل من 100,000 صف لكل ملف): العمل سهل نسبيًا.

إذا كانت كبيرة (أكثر من مليون صف لكل ملف): يحتاج وقت أطول للتنظيف والمعالجة


معرض الأعمال

شراء الخدمة

سعر الخدمة
$10.00

بطاقة الخدمة

بطاقة الخدمة

شراء الخدمة

سعر الخدمة
$10.00

كلمات مفتاحية