وصف الخدمة

بياناتك المبعثرة ليست مجرد أرقام، بل هي قرارات ضائعة! سأحول لك فوضى البيانات إلى نظام ذكي يعمل بضغطة زر.

ماذا سأقدم لك مقابل الخدمة الأساسية
- سأقوم بتنظيف وتنسيق ملف بيانات واحد (حتى 500 سطر و10 أعمدة) باستخدام Power Query وSQL، ويشمل:
- تنظيف احترافي: حذف التكرار، معالجة القيم المفقودة، وتوحيد التنسيقات.
- هيكلة البيانات: تحويل البيانات الخام إلى جداول (Structured Tables) منظمة.
- تحليل ذكي: إنشاء جدول محوري (Pivot Table) لاستخراج مؤشرات الأداء.

لماذا تختارني؟
أتمتة كاملة: تحديث تقاريرك مستقبلاً بضغطة زر واحدة.
دقة متناهية: ضمان خلو البيانات من الأخطاء الحسابية.
مخرجات جاهزة: ستستلم ملف Excel منظماً + تقرير PDF ملخصاً للنتائج.

حوّل بياناتك من عبء ثقيل إلى أداة نمو الآن!


مميزات الخدمة

بيانات موثوقة بنسبة 100%:

لا أكتفي بمسح التكرارات فقط، بل أقوم بإعادة هيكلة البيانات ومعالجة القيم المفقودة وتوحيد التنسيقات (Data Standardization) لضمان عدم وجود أي خطأ في الحسابات لاحقاً.

تحويل الأرقام إلى قرارات:

أقوم باستخراج مؤشرات الأداء (KPIs) واكتشاف الأنماط والاتجاهات المخفية في بياناتك، مما يساعدك على رؤية وضع عملك بوضوح واتخاذ قرارات مبنية على حقائق.

أتمتة ذكية وتوفير وقت:

أصمم جداول محورية (Pivot Tables) تتيح لك فلترة البيانات واستعراض النتائج من زوايا مختلفة (حسب التاريخ، المنتج، المنطقة.. إلخ) بضغطة زر.

احترافية في التعامل والسرية:

أضمن لك السرية التامة لبياناتك، مع التزام صارم بمواعيد التسليم، وتنسيق احترافي للملفات يجعلها جاهزة للعرض المباشر على الإدارة أو الشركاء.


معرض الأعمال


ما الذي ستستلمه

ملف Excel (نسخة Clean Data):

ملف منظم خالي تماماً من الأخطاء، التكرارات، والفراغات، مع تنسيق الأعمدة (Dates, Currency, Text) بشكل احترافي.

ملف تحليل النتائج (Analysis Report):

شيت منفصل يحتوي على 3 جداول محورية (Pivot Tables) تلخص أهم أرقام بياناتك (مثل إجمالي المبيعات، متوسط الأداء، أو توزيع الفئات).

مستند PDF ملخص:

تقارير منظمة تعرض النتائج والتحليلات بشكل واضح وجاهز للطباعة أو المشاركة.

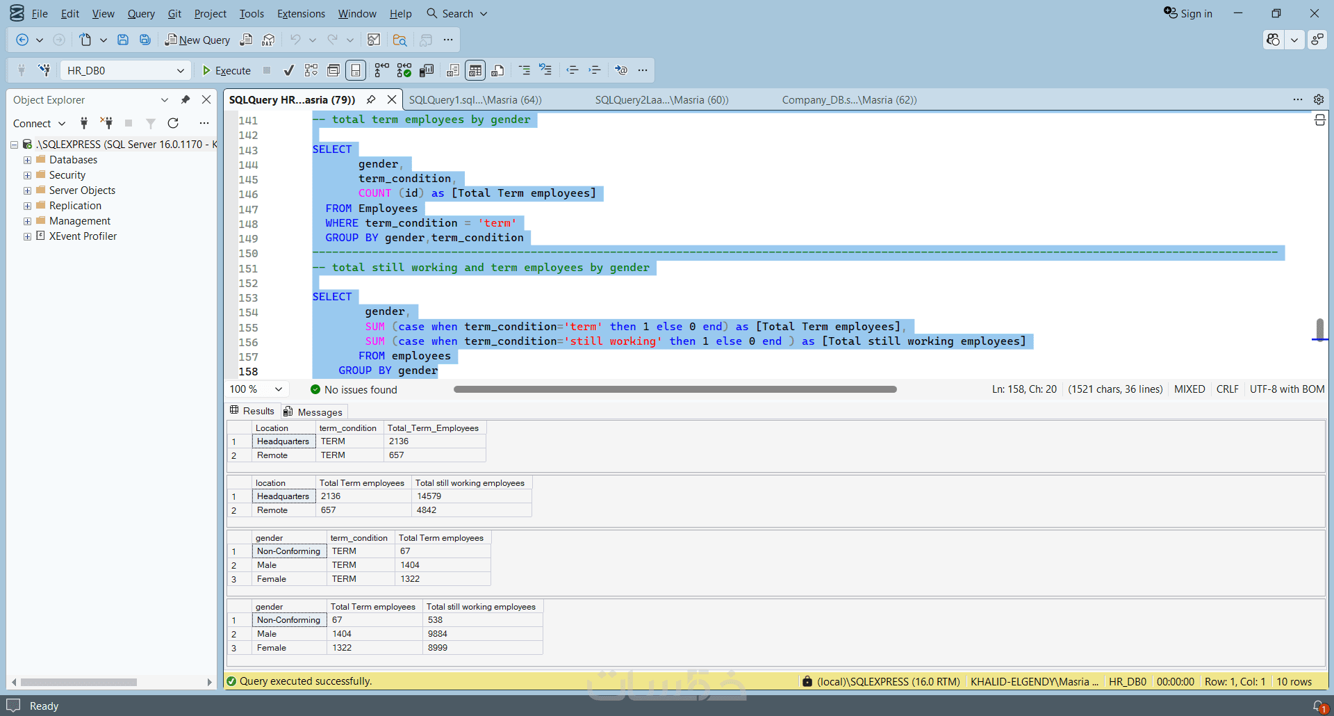
كود SQL (عند الطلب):

ملف نصي (.txt أو .sql) يحتوي على الاستعلامات التي استخدمتها لاستخراج البيانات إذا كنت تعمل على قاعدة بيانات.

مستند توضيحي أو تعليمات استخدام

شرح مبسط لكيفية تحديث البيانات واستخدام الجداول أو التقارير لتسهيل إدارة البيانات مستقبلًا.

شراء الخدمة

سعر الخدمة
$5.00
تطويرات اختيارية

تنظيف و تحليل بيانات إضافية تصل إلى 10000 سطر 

  • 10 دولار
  • يوم واحد

أتمتة عملية التنظيف باستخدام power query

  • 10 دولار
  • يوم واحد

بطاقة الخدمة

بطاقة الخدمة

شراء الخدمة

سعر الخدمة
$5.00
تطويرات اختيارية

تنظيف و تحليل بيانات إضافية تصل إلى 10000 سطر 

  • 10 دولار
  • يوم واحد

أتمتة عملية التنظيف باستخدام power query

  • 10 دولار
  • يوم واحد