وصف الخدمة

هل تسعى لبناء قاعدة بيانات قوية ومنظمة تدعم نظامك أو مشروعك؟

أستطيع مساعدتك في تصميم قاعدة بيانات احترافية بدايةً من تحليل متطلبات المشروع وحتى إنشاء سكربت SQL كامل وجاهز للتنفيذ.

الخدمة تشمل:

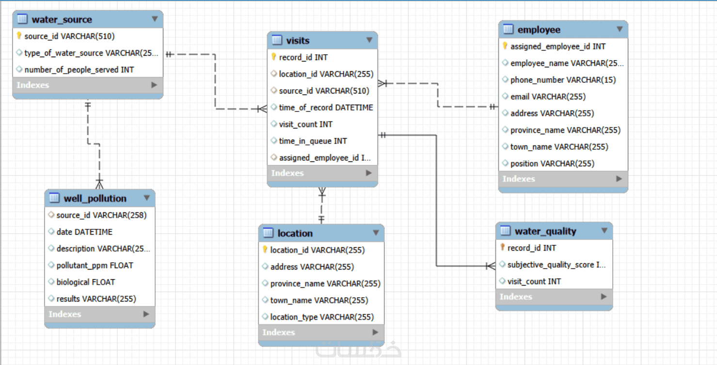
تصميم ERD Diagram يوضح الكيانات والعلاقات بين الجداول.
تحديد أنواع العلاقات مثل (1:1 ، 1:N ، N:M).
تحويل التصميم إلى Database Schema بشكل منظم.
كتابة SQL Script لإنشاء الجداول والمفاتيح الأساسية والخارجية.
تنظيم الأعمدة وأنواع البيانات (Data Types) وإضافة القيود (Constraints).
إمكانية إضافة Sample Data حسب الطلب.
معالجة البيانات باستخدام SQL عند الحاجة.
نطاق الخدمة الأساسية:
تصميم قاعدة بيانات بسيطة تشمل عدد محدود من الجداول (حتى 8 جداول) مع العلاقات الأساسية.

الهدف هو بناء قاعدة بيانات منظمة وسهلة التوسع يمكن استخدامها مباشرة في الأنظمة أو التطبيقات.


مميزات الخدمة

تصميم ERD واضح

إنشاء ERD Diagram احترافي يوضح بنية قاعدة البيانات والعلاقات بين الجداول.

تحويل دقيق إلى Database Schema

تحويل التصميم إلى Mapping منظم يعكس العلاقات والهيكل الصحيح للبيانات.

تنظيم احترافي للملفات

تسليم الملفات النهائية بشكل منظم بصيغة صورة أو PDF لسهولة القراءة والمراجعة.

SQL Script احترافي

كتابة سكربت SQL نظيف ومنظم وجاهز للتنفيذ على قواعد بيانات مثل
MySql


معرض الأعمال


ما الذي ستستلمه

ERD Diagram

مخطط يوضح الجداول والعلاقات بينها بشكل احترافي.

SQL Script كامل

كود SQL جاهز لإنشاء قاعدة البيانات والجداول والعلاقات.

Database Structure

تصميم واضح لبنية قاعدة البيانات يشمل الجداول والعلاقات.

ملفات منظمة

الملفات النهائية بصيغة PDF أو صورة لسهولة الاستخدام.

شراء الخدمة

سعر الخدمة
$5.00

بطاقة الخدمة

بطاقة الخدمة

شراء الخدمة

سعر الخدمة
$5.00