وصف الخدمة

هل بياناتك مخزنة في ملفات متعددة؟ هل تفتقر هذه الملفات إلى أي روابط أو علاقات تربطها ببعضها؟ هل تخشى فقدان هذه الملفات وبياناتك معها؟

يوجد لديّ حلٌّ لمشاكلك، حيث سأقوم بعمل هيكلة قوية لبيانات مشروعك. سواء كنت تبحث عن نظام إدارة مستشفيات، تحليل بيانات رياضية، أو أي نظام مؤسسي معقد، أقدم لك خبرتي في بناء قواعد بيانات باستخدام SQL Server.


مميزات الخدمة

تصميم قاعدة بيانات بناء على احتياجاتك

بحد اقصى 6 جداول و القيام بتحليل دقيق للمطلوب واستخراج الجداول اللازمه

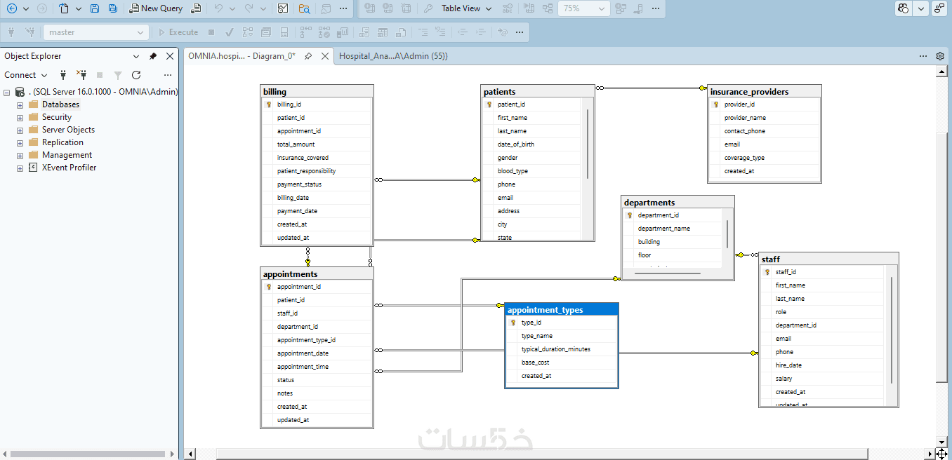
تصميم مخطط قاعدة البيانات (ERD)

تصميم مخطط قاعدة البيانات (ERD): رسم العلاقات بين الجداول (One-to-Many, Many-to-Many) لضمان عدم تكرار البيانات وسرعة الأداء.

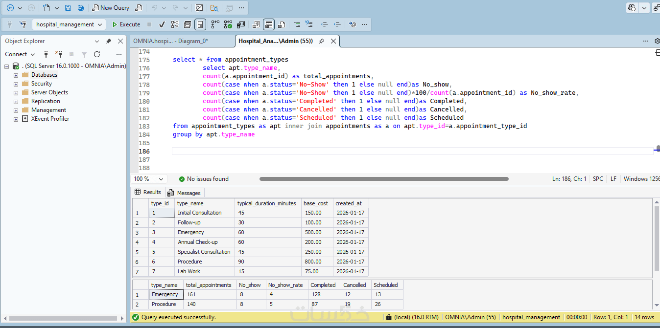
كتابة استعلامات SQL متقدمة

إنشاء استعلامات معقدة لاستخراج التقارير.

إنشاء الجداول (Tables)

مع تحديد أنواع البيانات (Data Types) والقيود (Constraints)


معرض الأعمال


ما الذي ستستلمه

ملف SQL

يحتوي على الأكواد الجاهزة لإنشاء قاعدة البيانات (الجداول + العلاقات).

مخطط ERD (اختياري)

مخطط يوضح العلاقات بين الجداول ( PDF).

استعلامات SQL

أوامر SQL لعرض البيانات بطريقة منظمة وتوضيح العلاقات بين الجداول.

شراء الخدمة

سعر الخدمة
$5.00
تطويرات اختيارية

إضافة 5 جداول اخرى

  • 5 دولار
  • يومين

عمل Dashboard تفاعلي على Power BI (3 صفحات)

  • 15 دولار
  • يومين

بطاقة الخدمة

بطاقة الخدمة

شراء الخدمة

سعر الخدمة
$5.00
تطويرات اختيارية

إضافة 5 جداول اخرى

  • 5 دولار
  • يومين

عمل Dashboard تفاعلي على Power BI (3 صفحات)

  • 15 دولار
  • يومين

كلمات مفتاحية