وصف الخدمة

مقدم الخدمة بيعرض إنشاء قاعدة بيانات كاملة باستخدام SQL Server، تشمل تصميم الجداول (Tables) والعلاقات (Relationships)، تحديد المفاتيح الأساسية (Primary Keys) والخارجية (Foreign Keys)، كتابة الاستعلامات (SELECT, INSERT, UPDATE, DELETE).
الخدمة الأساسية تشمل:

تصميم قاعدة بيانات صغيرة (مثلاً حتى 4 جداول).

تحديد العلاقات + المفاتيح الأساسية والخارجية.

كتابة استعلامات أساسية (SELECT, INSERT, UPDATE, DELETE).

تسليم ملف SQL جاهز للتشغيل.


مميزات الخدمة

تصميم قاعدة بيانات احترافية

أضع هيكل واضح ومنظم للجداول والعلاقات يضمن كفاءة وسهولة الاستخدام

تحديد المفاتيح الأساسية والخارجية

لضمان تكامل البيانات ومنع التكرار أو الأخطاء.

كتابة الاستعلامات الأساسية والمتقدمة

تجهيز أوامر SQL (SELECT, INSERT, UPDATE, DELETE) لتسهيل التعامل مع البيانات.

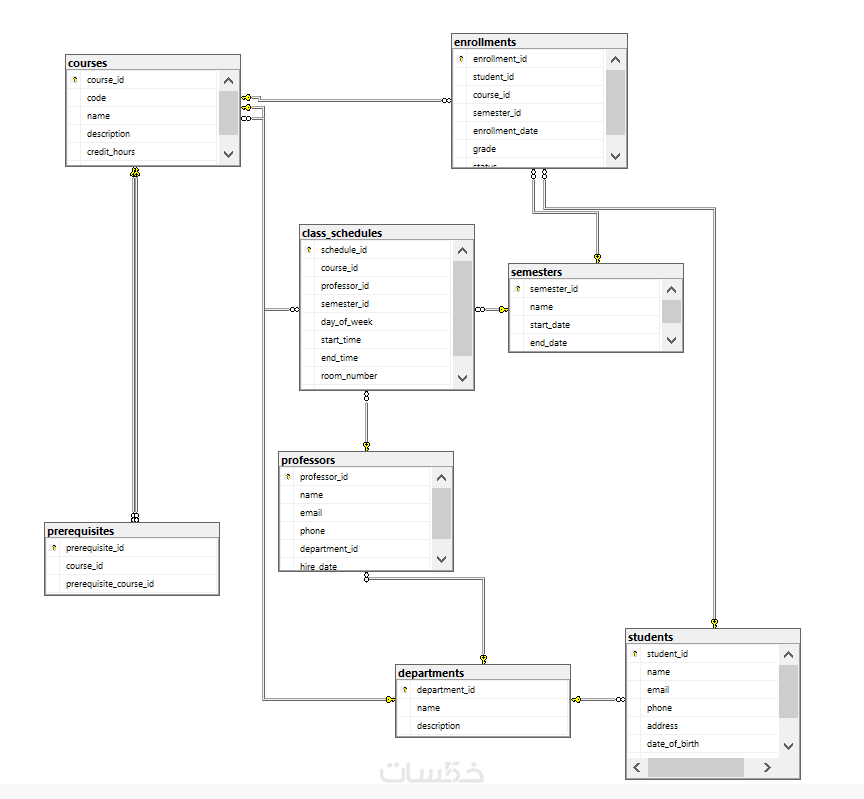
إعداد مخطط ERD

رسم توضيحي يبين العلاقات بين الجداول ليسهل فهم النظام.

كود منظم وسهل التعديل

كتابة أكواد SQL واضحة مع تعليقات لسهولة التطوير مستقبلًا.

تسليم سريع ودعم فني

إنجاز العمل في الوقت المحدد مع متابعة بعد التسليم للإجابة عن استفساراتك.


معرض الأعمال


ما الذي ستستلمه

ملف SQL جاهز للتشغيل.

ملف يحتوي على جميع الأكواد اللازمة لتشغيل قاعدة البيانات مباشرة على SQL Server.

جداول وعلاقات مصممة باحترافية

جداول مترابطة بشكل منظم يضمن سهولة الاستخدام وكفاءة النظام.

مفاتيح أساسية وخارجية مضبوطة

ضمان تكامل البيانات ومنع التكرار أو الأخطاء.

استعلامات SQL أساسية

تجهيز أوامر (SELECT, INSERT, UPDATE, DELETE) للتعامل مع البيانات بسهولة.

كود منظم وسهل التعديل

كتابة واضحة ومشروحة تسمح لك أو لأي مطور آخر بالتعديل مستقبلاً.

شراء الخدمة

سعر الخدمة
$5.00
تطويرات اختيارية

اضافه  2 views

  • 5 دولار
  • يوم واحد

اضافه storedprocedure مخصصه

  • 5 دولار
  • يوم واحد

اضافه 4 جداول اضافيه 

  • 5 دولار
  • يومين

بطاقة الخدمة

بطاقة الخدمة

شراء الخدمة

سعر الخدمة
$5.00
تطويرات اختيارية

اضافه  2 views

  • 5 دولار
  • يوم واحد

اضافه storedprocedure مخصصه

  • 5 دولار
  • يوم واحد

اضافه 4 جداول اضافيه 

  • 5 دولار
  • يومين